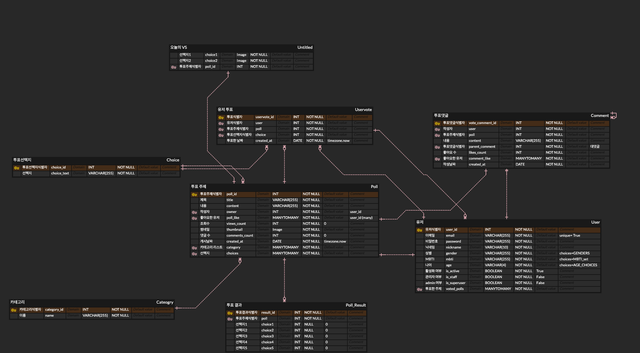
DailyVS는 사용자들이 성별, 나이, MBTI 등 다양한 카테고리에 따라 의견이 갈리는 주제에 대해 투표하고 통계를 조회할 수 있는 웹사이트입니다. 소소한 재미를 제공하며, 참여자들이 의견 다양성을 존중하고 서로의 차이를 인정하는 공간을 마련합니다.
- 주제 게시: 사용자들은 투표하고자 하는 주제를 게시할 수 있습니다.
- 투표 진행: 사용자들은 원하는 주제에 대해 투표할 수 있으며 자신의 의견을 직접 게시할 수도 있습니다.
- 통계 조회: 다양한 카테고리별로 투표 결과의 통계를 조회할 수 있습니다. 이는 더 나은 시각화를 위해 차트 형태로도 제공됩니다.
- 결과 공유: 사용자는 원하는 통계를 이미지로 저장하거나 SNS에 공유할 수 있습니다.
- 댓글 기능: 각 주제에 대한 커뮤니티 활성화를 위해 댓글을 달 수 있습니다.
frontend : React
backend : Django REST Framework
database : MySQL
web server : nginx
middle ware: gunicorn
api documentation/test : swagger, postman
images server : s3 bucket
cloud : aws ec2
| frontend | backend | etc |
|---|---|---|
| PM / Backend | Frontend | Backend | Backend |
|---|---|---|---|
| 김정곤 | 곽민경 | 박신빈 | 왕한솔 |
| @Jeonggon-Kim | @mikio999 | @spark2357 | @solsoleee |

