Financial-level flexible distributed transaction solution
English | 简体中文
-
high reliability :supports abnormal transaction rollback in distributed scenarios, and abnormal recovery over time to prevent transaction suspension
-
usability :provide zero-invasive
Spring-Boot,Spring-Namespaceto quickly integrate with business systems -
high performance :decentralized design, fully integrated with business systems, naturally supporting cluster deployment
-
observability :metrics performance monitoring of multiple indicators, and admin management background UI display
-
various RPC : support
Dubbo,SpringCloud,Motan,Sofa-rpc,brpc,tarsand other well-known RPC frameworks -
log storage : support
mysql,oracle,mongodb,redis,zookeeperetc. -
complex scene : support RPC nested call transaction
-
must use
JDK8+ -
TCC mode must use a
RPCframework, such as:Dubbo,SpringCloud,Montan
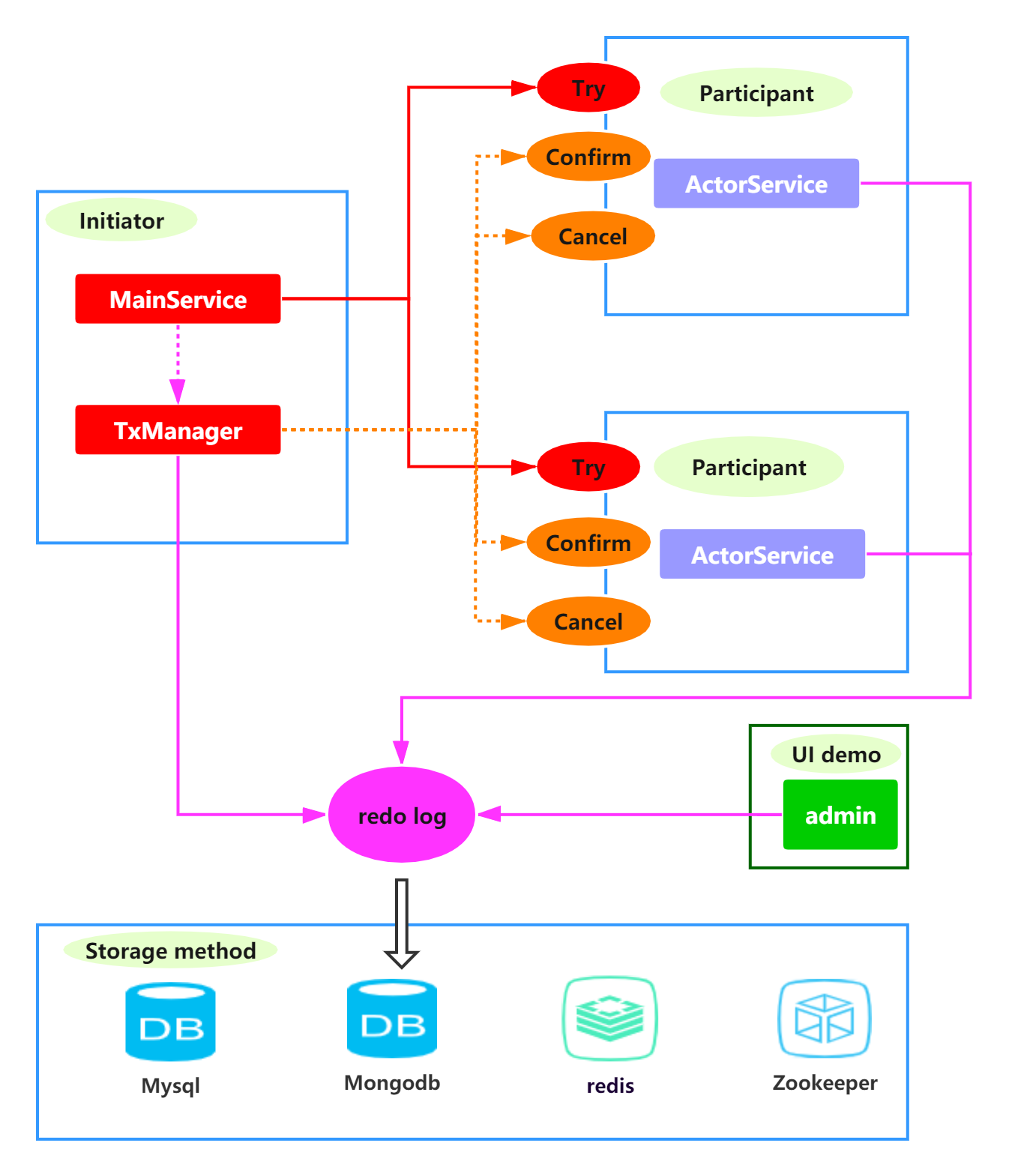
when using the TCC mode, users provide three methods: try, confirm, and cancel according to their business needs.
And the confirm and cancel methods are implemented by themselves, and the framework is only responsible for calling them to achieve transaction consistency。
When the user uses the TAC mode, the user must use a relational database for business operations, and the framework will automatically generate a rollback SQL,
When the business is abnormal, the rollback SQL will be executed to achieve transaction consistency。
If you want to use it, you can refer to Quick Start
Hmily is a flexible distributed transaction solution that provides TCC and TAC modes。
It can be easily integrated by business with zero intrusion and rapid integration。
In terms of performance, log storage is asynchronous (optional) and asynchronous execution is used, without loss of business methods。
It was previously developed by me personally. At present, I have restarted at JD Digital. The future will be a distributed transaction solution for financial scenarios.。





